A/B-Testing: Optimalisering av Nettsideytelse

Del denne artikkelen:
Nettsideytelse og konverteringsfrekvens er to avgjørende faktorer for å lykkes på nett.
Å forstå og implementere riktig strategier for å forbedre nettstedet ditt er derfor essensielt - og en av de mest effektive metodene for å oppnå dette er gjennom A/B-testing.
Les videre, så skal jeg fortelle deg alt om hva A/B-testing er, hvorfor det er avgjørende å kunne - og hvordan du kan bruke metoden for bedre resulter. Denne vil du ikke gå glipp av!
Hva er A/B-testing?
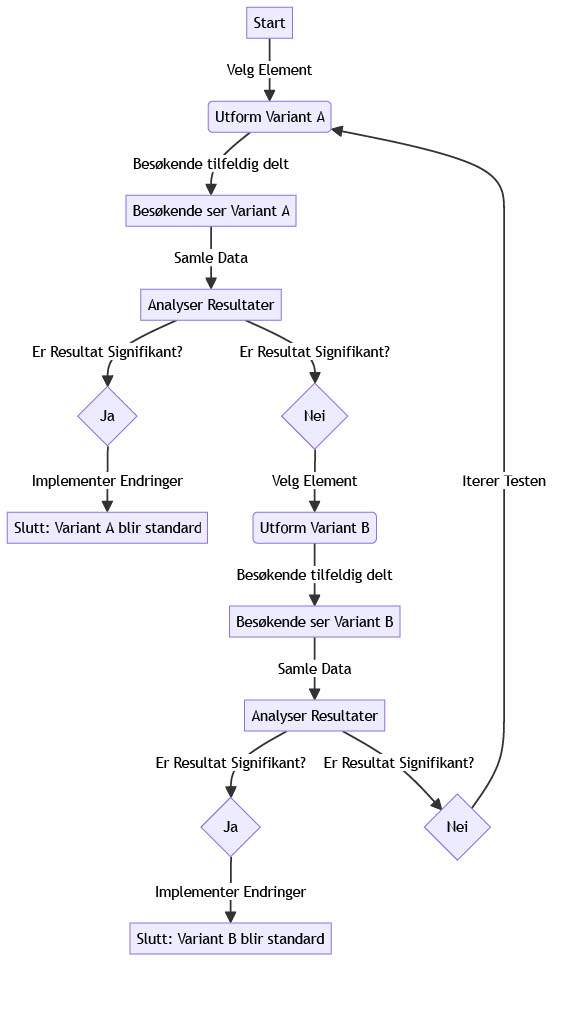
A/B-testing, også kjent som split testing, er en metode som lar deg sammenligne to versjoner av en nettside eller en app for å finne ut hvilken som gir best ytelse og konverteringsfrekvens.
Denne prosessen innebærer å lage to versjoner av en nettside, versjon A (originalen) og versjon B (en endret variant), og deretter presentere de to versjonene til brukere i tilfeldig rekkefølge. Formålet er å identifisere hvilken versjon som gir høyere konverteringsfrekvens eller ønsket handling - som for eksempel kjøp, registrering eller abonnement.
Hvorfor er A/B-testing Viktig?
A/B-testing gir verdifull innsikt som kan hjelpe deg med å optimalisere nettsiden din for å oppnå bedre resultater.
Her er noen grunner til hvorfor det er viktig:
1. Bedre Konverteringsfrekvens
Ved å teste ulike elementer på nettsiden din, som knappefarger, tekst, bilder og plassering av elementer, kan du finne ut hvilke endringer som resulterer i høyere konverteringsfrekvens. Dette kan føre til økt salg og inntekter.
2. Bedre Brukeropplevelse
A/B-testing hjelper deg med å forstå hvordan besøkende samhandler med nettstedet ditt.
Ved å analysere dataene kan du gjøre endringer som forbedrer brukeropplevelsen og reduserer avvisningsfrekvensen.
3. Bedre ROI (Return on Investment)
Ved å optimalisere nettsiden din for høyere konverteringsfrekvens, kan du oppnå bedre avkastning på investeringen din i markedsføring og reklamekampanjer.
Hvordan Utføre A/B-testing
Nå som vi har forstått hvorfor A/B-testing er viktig, la oss se på hvordan du kan utføre det effektivt:
1. Identifiser Målene Dine
Før du starter A/B-testing, må du klart definere målene dine.
Hva ønsker du å oppnå med testen? Er det å øke salg, få flere abonnementer eller forbedre brukeropplevelsen?
2. Velg Elementer å Teste
Nå er det på tide å bestemme hvilke elementer på nettsiden du vil teste.
Dette kan inkludere overskrifter, CTA-knapper, bilder, farger eller til og med hele sideoppsettet.
3. Lag Variasjoner
Opprett to versjoner av nettsiden din: den nåværende versjonen (A) og den endrede versjonen (B).
Sørg for at endringene du gjør er betydningsfulle og kan påvirke konverteringsfrekvensen.
4. Del Trafikken
Bruk en A/B-testingplattform for å dele trafikken mellom de to versjonene av nettsiden din.
Dette kan gjøres tilfeldig for å sikre nøyaktige resultater.
5. Samle Data og Analyser Resultatene
La testen kjøre i en tilstrekkelig tidsperiode for å samle inn nok data.
Etterpå analyserer du resultatene for å finne ut hvilken versjon som presterer bedre i henhold til målene dine.

Eksempel på A/B-testing
La oss se på et konkret eksempel for å bedre forstå A/B-testing.
Tenk deg at du driver en nettbutikk som selger klær, og du ønsker å øke antall kjøp. Du bestemmer deg for å utføre A/B-testing på CTA-knappen "Legg i handlekurv" på produktene dine.
- Versjon A: Knappen er grønn med teksten "Legg i handlekurv."
- Versjon B: Knappen er blå med teksten "Legg til i handlekurv."
Etter å ha delt trafikken mellom de to versjonene i en måned, samler du inn data og oppdager at versjon B (den blå knappen) har en 20% høyere konverteringsfrekvens enn versjon A. Du bestemmer deg derfor for å implementere den blå knappen på hele nettstedet ditt for å øke salget.
Oppsummering
A/B-testing er en kraftig metode for å forbedre nettsideytelsen og oppnå bedre resultater på nett.
Ved å forstå prinsippene bak A/B-testing og implementere det riktig, kan du øke konverteringsfrekvensen, forbedre brukeropplevelsen og få bedre avkastning på investeringen din.
Så husk, test, analyser og optimaliser for suksess på nett!
SKREVET AV
lvlopp.no Team
Vi har bygget nettsider siden 2015 og brenner for å dele kunnskapen vår. Målet vårt er å hjelpe deg med å lykkes på nett.
Del denne artikkelen:
Gå aldri glipp av et tips!
Abonner på vårt nyhetsbrev og få de beste strategiene for digital markedsføring, SEO og nettsidebygging rett i innboksen din – helt gratis.
Vi spammer ikke. Abonnér for eksklusivt innhold du ikke finner andre steder.
Trenger du Skreddersydd Hjelp?
lvlopp.no er drevet av nettsidenerden.no. Hvis du trenger personlig veiledning eller hjelp med nettsiden din, ta en titt på våre tjenester.
Besøk NettsidenerdenRelaterte Artikler

Ahrefs: Hvorfor Ahrefs er Den Ultimate SEO-plattformen
I dagens digitale verden er det viktigere enn noen gang å ha en sterk tilstedeværelse på nettet. Når folk søker etter produkter, tjenester eller informasjon, er det søkemotorer som Google som bestemme......

Answer the Public: Et Genialt Verktøy for å Finne Gode Søkeord
Hvis du driver med digital markedsføring, søkemotoroptimalisering (SEO) eller innholdsproduksjon, har du sansynligvis hørt om Answer the Public. Riktig? Answer the Public er et kraftig verktøy som kan......

Backlinker (Lenkebygging): Statistikk, Studier og Hvordan Bygge dem
Backlinker er en viktig faktor når det kommer til søkemotoroptimalisering (SEO). Strategien innebærer å skaffe lenker fra eksterne nettsteder som videre peker til ditt eget nettsted. Disse lenkene fun......